Aurora XML Import / Export & Translator Tutorial
Export a File from MS Project to Aurora
Import a XML File Saved from MS Project into Aurora
Export an Aurora File Back into Microsoft Project
How to sort by start date in MS Project:
Import into Aurora with regular scheduling
Import into Aurora with Critical Chain Scheduling
Import into Aurora with Hierarchy/Round-trip Planned Option and Plain Scheduling
Import into Aurora with Round-trip Planned Option and Critical Chain Scheduling in Aurora
This document explains how to export a Microsoft Project file for Aurora, the different import options available in Aurora, and the process to export a file out of Aurora and re-import into Microsoft Project.
Note that the Microsoft Project XML format is a de facto industry standard that many other Project Management packages support, for example
Primavera P6 &
Deltek Open Plan.
So the information here can be used when utilizing any software that supports Microsoft Project XML.
For example, if using Primavera P6, one can use the export to Microsoft Project XML option to transfer information to Aurora, then use the import from Microsoft Project XML option to transfer information to Aurora.
Export a File from MS Project to Aurora
Verify that all activities or tasks within a project are linked together (with the exception of the first and last tasks, all tasks must have a predecessor/successor). This can be easily verified in the Gantt Chart view by selecting the Predecessors column header, right-clicking then selecting the Insert Columns … option, then selecting ‘Successors’.
In addition, verify that tasks with 0 duration (also called milestone tasks), do NOT have a resource associated with them. This can be expedited by clicking on the menu bar, Project -> Sort -> Sort By… and selecting “Duration” in the dialogue box.
To return to the default Task Name sorting, click on the menu bar, Project -> Sort -> by ID.
To export a file from Microsoft Office Project to be edited in Aurora, you must export the file as a MS Project XML.
In Microsoft Project, go to File -> Save As…

Then select Save as type: XML Format

This will save the file into a format readable by Aurora’s built in Import function.
Import a XML File Saved from MS Project into Aurora
Open up Aurora, then go to File-> MS Project XML-> Import

Locate the XML file you saved earlier via Microsoft Project, then click Open.

Before the import is completed, Aurora provides the following options:
- Add common start & end task;
- Round-trip planned;
- Aggressive durations set to _____% of current duration;
- Import critical path and use as basis for critical chain
- Import existing schedule dates

Explanation on the options:
- Check the box to Add common start & end task. This exists because Aurora requires one common start and one common end node. If the model being imported already contains such, then do not select this option.
- The Aggressive durations set to ___% of current duration option allows the aggressive durations to be calculated as a percentage of the safe durations.
- The Round Trip option retains the hierarchical structure of the original file when the file is exported out of Aurora
Export an Aurora File Back into Microsoft Project
In Aurora, go to File-> MS Project XML -> Export

Then in Microsoft Project, go to the Open… option under File.

And select file format as XML:

Find and open the newly saved file XML file, then import as New Project. This will reopen the file in MS project and contains all the modifications made in Aurora.

How to sort by start date in MS Project:

Below are examples demonstrating the import and export capability in conjunction with different analysis in Aurora:
- Import with regular scheduling
- Import with Critical Chain scheduling
- Import into Aurora with Hierarchy/Round-trip Planned Option and Plain Scheduling
- Import into Aurora with Round-trip Planned Option and Critical Chain Scheduling in Aurora
Import into Aurora with regular scheduling
For this example, click OK on the Aurora Import Options menu without checking any of the options.

Once the XML file has been imported into Aurora, go to Schedule -> Schedule

Check both options Show Summary Report When Scheduled and Suppress Warnings, then hit OK.

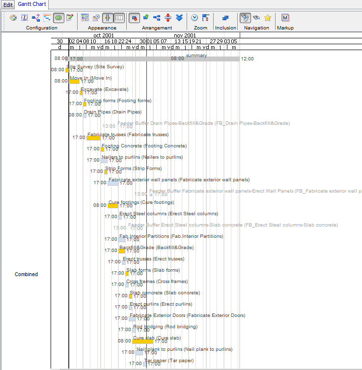
This is what the example file looks like in Aurora, scheduled (without Critical Chain)

A view of the project Gantt chart

A view of this project after it is exported from Aurora and re-imported into MS Project:
(Project is shown after Sort->By Start Date)

Import into Aurora with Critical Chain Scheduling
Again, do not check any options in the Import Options menu.

Once the file has been imported, you can perform a Critical Chain scheduling by going to CCPM -> Buffer Length Calculator, select 50% sum of aggressive durations

Then go back to CCPM hit Insert Buffers

.
The resulting, CCPM schedule produces a project that looks like the screenshot below:

A view of the project Gantt chart in Aurora

This is what the document looks like after it has been re-imported into MS Project:

Import into Aurora with Hierarchy/Round-trip Planned Option and Plain Scheduling
This screenshot displays the hierarchy structure of the project currently in Microsoft Project, before exporting to Aurora:

Check the round-trip planned box in Aurora Import Options

Below is what the project looks like in Aurora, notice the summary tasks from Microsoft Project have disappeared, thanks to the Round-trip option

Then schedule using non-CCPM process:

The result Gantt display:

And the resulting view after the file is exported out of Aurora as a XML and imported into MS Project:

Import into Aurora with Round-trip Planned Option and Critical Chain Scheduling in Aurora

After this import, like in the previous example, Aurora hides the Summary Tasks.
Clicking on CCPM on the taskbar on the top of the screen brings up the menu where you need to select the Buffer Length Calculator, for this example we are going to use the 50% Sum of aggressive durations

Go back to the CCPM menu and select the Insert Buffers option

Insert Buffers option will schedule the project with CCPM. Below is the result of what the example project looks like after it has been scheduled in Aurora:

Gantt display of the current project, with CCPM links turned on:

Below is a screenshot of the project after it has been exported from Aurora, back into MS Project:

This following screenshot shows how the feeding buffers that were added in Aurora are displayed in Microsoft Project:

